made with react.js

HTTP Toolkit

HTTP(S) Debugging Proxy, Analyzer & Client

Visit Site

Description

HTTP(S) Debugging Proxy, Analyzer & Client

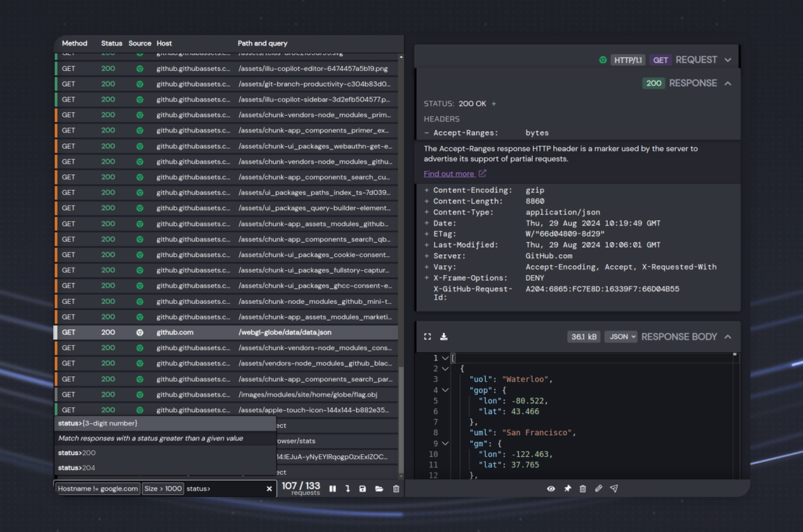
"HTTP Toolkit offers beautiful and open-source tools to debug, test and develop with HTTP(S).

HTTP Toolkit is built using React.js. The main website is a static React site, built using Gatsby and deployed on Netlify and the app itself is an Electron wrapper around a large React.js + Mobx application.

The app includes a high-performance infinite feed of live HTTP traffic as it's collected, a full syntax-highlighted editor for languages from CSS to XML with autoformatting, and lots of other neat React tricks."


Creator

Tim Perry
@pimterry


Social Media Links

Mowned Timelines, Ratings and Reviews for Mobile Devices
icon-eye-dark Created with Sketch. 432
Thorium Reader Desktop Ebook Reader
icon-eye-dark Created with Sketch. 2.269
Sentry for React React Application Monitoring
πŸ’™ Sponsored by Friends
We’re hosting on Digital Ocean! πŸ’™ Try it today and get a free $100 credit.
Climate Watch Data for Climate Action
icon-eye-dark Created with Sketch. 166
Responsively Tool for Responsive Web Development
icon-eye-dark Created with Sketch. 1.104